
ローカリゼーションサポート
現在、ComfyUI は英語、中国語、ロシア語、フランス語、日本語、韓国語をサポートしています。 インターフェース言語を希望する言語に切り替える必要がある場合は、設定ギアアイコンをクリックし、Comfy —> Locale で希望する言語を選択できます。

新版メニューインターフェース
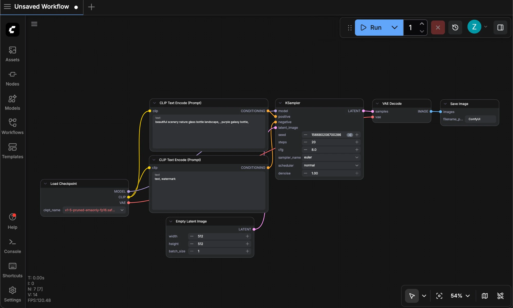
ワークスペースエリア
以下は ComfyUI の主要なインターフェースエリアと、各部分の簡単な紹介です。
- メインメニュー: クリックして機能メニューを展開します。ファイル操作、ヘルプメニューなどを含みます。
- ASSETS: 生成された画像、動画などのアセットを表示します。
- Nodes: ComfyUI ネイティブおよびサードパーティのノードをリストします。
- Models: ComfyUI 起動後に検出されたモデル情報を表示します。起動後にモデルがダウンロードされた場合などは、
rキーを押してノード定義を更新し、最新モデルを取得してください。 - Workflows: ローカルに保存されたワークフローを表示します。
- Templates: ComfyUI 組み込みのワークフローテンプレートを提供します。
サイドバーパネルボタン

- ワークフロー履歴キュー (Queue): ComfyUI がメディアコンテンツ生成を実行するためのすべてのキュー情報
- ノードライブラリ:
Comfy Coreおよびインストールしたカスタムノードを含む、ComfyUI のすべてのノードをここで検索できます - モデルライブラリ: ローカルの
ComfyUI/modelsディレクトリにあるモデルをここで検索できます - ローカルユーザーワークフロー (Workflows): ローカルに保存されたワークフローをここで検索できます
旧版メニュー
現在、ComfyUI はデフォルトで新しいインターフェースを有効にしています。古いインターフェースを使用したい場合は、設定ギアアイコンをクリックし、Comfy —> Menu で Use new menu を disabled に設定して、古いメニューバージョンに切り替えることができます。
旧メニューインターフェースは英語のみをサポートしています。
