Skip to main content
FLUX 1.1 Pro Ultra is a high-performance AI image generation tool by BlackForestLabs, featuring ultra-high resolution and efficient generation capabilities. It supports up to 4MP resolution (4x the standard version) while keeping single image generation time under 10 seconds - 2.5x faster than similar high-resolution models. The tool offers two core modes:
  • Ultra Mode: Designed for high-resolution needs, perfect for advertising and e-commerce where detail magnification is important. It accurately reflects prompts while maintaining generation speed.
  • Raw Mode: Focuses on natural realism, optimizing skin tones, lighting, and landscape details. Reduces the “AI look” and is ideal for photography and realistic style creation.
We now support the Flux 1.1 Pro Ultra Image node in ComfyUI. This guide will cover:
  • Flux 1.1 Pro Text-to-Image
  • Flux 1.1 Pro Image-to-Image (Remix)
To use the API nodes, you need to ensure that you are logged in properly and using a permitted network environment. Please refer to the API Nodes Overview section of the documentation to understand the specific requirements for using the API nodes.
Make sure your ComfyUI is updated.Workflows in this guide can be found in the Workflow Templates. If you can’t find them in the template, your ComfyUI may be outdated. (Desktop version’s update will delay sometime)If nodes are missing when loading a workflow, possible reasons:
  1. You are not using the latest ComfyUI version (Nightly version)
  2. Some nodes failed to import at startup

Flux 1.1 Pro Ultra Image Node Documentation

Check the following documentation for detailed node parameter settings:

Flux 1.1 [pro] Text-to-Image Tutorial

1. Download Workflow File

Download and drag the following file into ComfyUI to load the workflow: Flux 1.1 pro Text-to-Image Workflow

2. Complete the Workflow Steps

Workflow Steps Follow the numbered steps to complete the basic workflow:
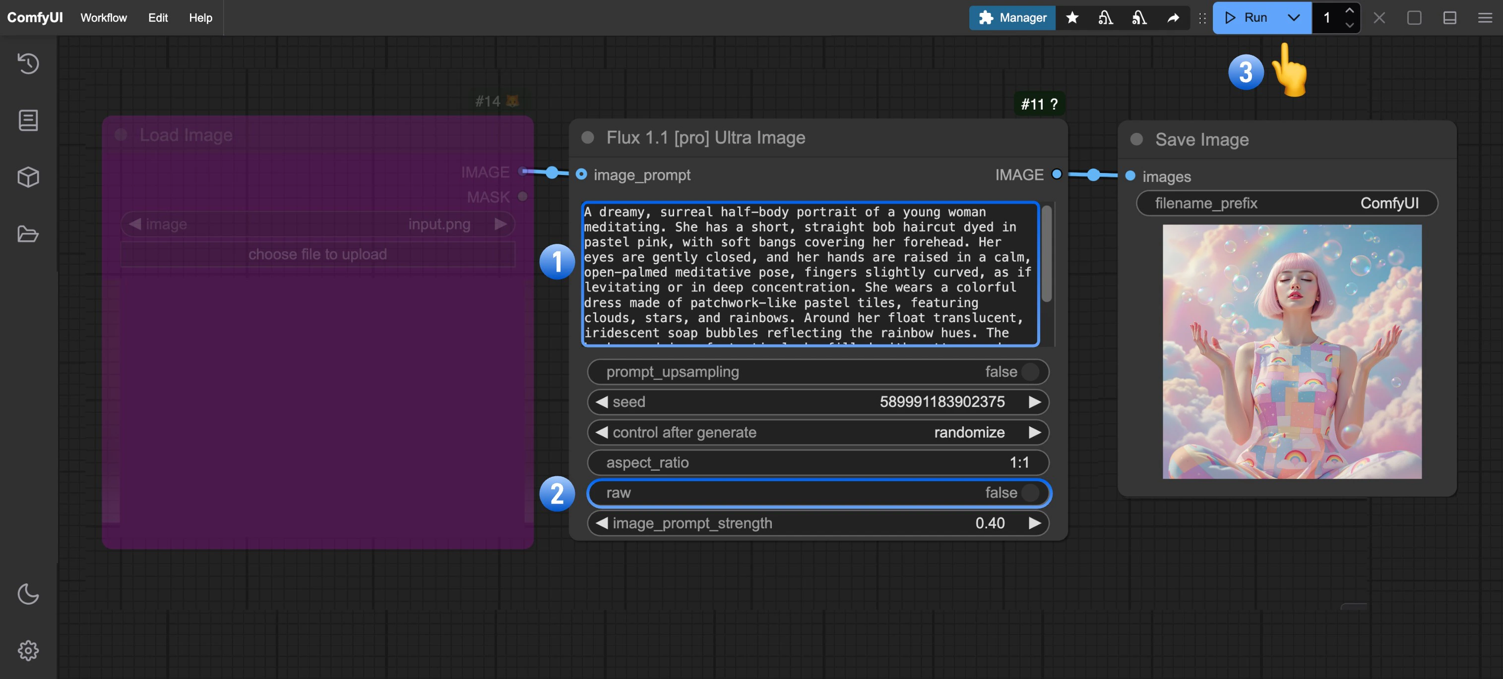
  1. (Optional) Modify the prompt in the Flux 1.1 [pro] Ultra Image node
  2. (Optional) Set raw parameter to false for more realistic output
  3. Click Run or use shortcut Ctrl(cmd) + Enter to generate the image
  4. After the API returns results, view the generated image in the Save Image node. Images are saved to the ComfyUI/output/ directory

Flux 1.1[pro] Image-to-Image Tutorial

When adding an image_prompt to the node input, the output will blend features from the input image (Remix). The image_prompt_strength value affects the blend ratio: higher values make the output more similar to the input image.

1. Download Workflow File

Download and drag the following file into ComfyUI, or right-click the purple node in the Text-to-Image workflow and set mode to always to enable image_prompt input: Flux 1.1 pro Image-to-Image Remix We’ll use this image as input: Input Image

2. Complete the Workflow Steps

Workflow Steps Follow these numbered steps:
  1. Click Upload on the Load Image node to upload your input image
  2. (Optional) Adjust image_prompt_strength in Flux 1.1 [pro] Ultra Image to change the blend ratio
  3. Click Run or use shortcut Ctrl(cmd) + Enter to generate the image
  4. After the API returns results, view the generated image in the Save Image node. Images are saved to the ComfyUI/output/ directory
Here’s a comparison of outputs with different image_prompt_strength values: Comparison